查看: 1851|回复: 5

[网站源码] 完美运营全开源支付代收代付聚合支付系统源码官方对接/可对接其他三方/支付源码可二开

[复制链接]
累计签到:372 天
连续签到:1 天

1630

主题

56

回帖

2万

积分

版主

坤哥粉丝QQ群:757083987

名望
0
星币
6544
星辰
12
好评
223

星辰勋章星座专属勋章灌水天才奖鼎力支持奖欢乐天使奖在线大神幸运猪

发表于 2025-9-6 00:13:23 | 显示全部楼层 |阅读模式

注册登录后全站资源免费查看下载

您需要 登录 才可以下载或查看,没有账号?立即注册

×
源码介绍:

搭建了下,前台,总后台,用户后台各页面均可正常打开,具体功能未测试,感兴趣的自己下载玩玩吧。

仅供学习研究之用,请勿商用,商用请支持正版,以下是搬运过来的简介

1:手工书写 DIV+CSS、代码精简无冗余。

2:自适应结构,全球先进技术,高视觉体验。

3:SEO 框架布局,栏目及文章页均可独立设置标题 / 关键词 / 描述。

4:附带测试数据、安装教程、入门教程、安全及备份教程。

5:后台直接修改联系方式、传真、邮箱、地址等,修改更加方便。

全开源,源码绝非网上那些源码论坛下的带着各种后门所谓的源码,可完美二开对接其他第三方,自带微信支付宝官方通道,资质需要自己申请,带商家代/里端

源码为虚拟产品,一经售出,没问题概不退款,谢谢谅解,具体以演示站为主,如果使用源码做违反法律法规的事情,一切与本人无关,并取消所有售后支持,仅提供个人学习参考

【特别说明】该源码仅供爱钻研的同学提供学习,不得从事非法经营,否则后果自负,谢谢!

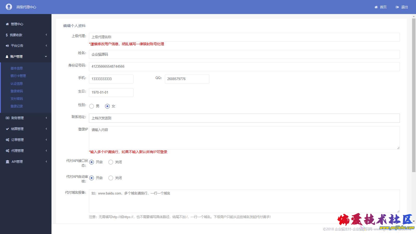
源码截图:
202509051757042871100876.jpg
202509051757042871209981.jpg
202509051757042871214056.jpg
202509051757042871260867.jpg
202509051757042871479597.jpg
202509051757042871544277.jpg
202509051757042871586929.jpg
202509051757042871878102.jpg
游客,如果您要查看本帖隐藏内容请回复


Steam石皮遊戲分享QQ群:929646269
美国1000M大宽带 CN2+9929+CMIN2三网精品:https://www.kjvps.com/cart?fid=3&gid=75
香港免实名300M  三网直连 1T流量 22/月:https://www.kjvps.com/cart?fid=7&gid=79
回复

使用道具 举报

累计签到:840 天
连续签到:2 天

0

主题

367

回帖

4492

积分

练星

名望
0
星币
3817
星辰
0
好评
0
发表于 2025-9-19 18:43:19 | 显示全部楼层
6666666666666666666
默认签名:偏爱是我家,发展靠大家! 社区反馈邮箱Mail To:paijishu@outlook.com
回复 支持 反对

使用道具 举报

累计签到:112 天
连续签到:1 天

0

主题

143

回帖

503

积分

星空

名望
0
星币
353
星辰
0
好评
0
发表于 2025-10-18 11:05:42 | 显示全部楼层
6666666666
默认签名:偏爱是我家,发展靠大家! 社区反馈邮箱Mail To:paijishu@outlook.com
回复 支持 反对

使用道具 举报

累计签到:122 天
连续签到:1 天

0

主题

37

回帖

565

积分

星空

名望
0
星币
487
星辰
0
好评
0
发表于 2025-10-29 15:45:07 来自手机 | 显示全部楼层
55555
默认签名:偏爱是我家,发展靠大家! 社区反馈邮箱Mail To:paijishu@outlook.com
回复 支持 反对

使用道具 举报

累计签到:89 天
连续签到:1 天

0

主题

85

回帖

450

积分

星光

名望
0
星币
347
星辰
0
好评
0
发表于 2025-12-17 00:16:03 | 显示全部楼层
6666666666
默认签名:偏爱是我家,发展靠大家! 社区反馈邮箱Mail To:paijishu@outlook.com
回复 支持 反对

使用道具 举报

累计签到:369 天
连续签到:1 天

0

主题

174

回帖

2162

积分

星辰

名望
361
星币
198
星辰
0
好评
0

幸运猪

发表于 2026-4-25 15:36:46 | 显示全部楼层
6666666666
默认签名:偏爱是我家,发展靠大家! 社区反馈邮箱Mail To:paijishu@outlook.com
回复 支持 反对

使用道具 举报

您需要登录后才可以回帖 登录 | 立即注册

本版积分规则

Archiver|手机版|偏爱技术社区-偏爱技术吧-源码-科学刀-我爱辅助-娱乐网--教开服-游戏源码

偏爱技术社区-偏爱技术吧-源码-科学刀-我爱辅助-娱乐网-游戏源码

Powered by Discuz! X3.5

GMT+8, 2026-5-25 18:31 , Processed in 0.083063 second(s), 52 queries .

快速回复 返回顶部 返回列表